Selecting Measurement Processing Items with Chart

Select application-oriented Processing Items with a chart.
Table: Chart List
Item
see
Correct the position deflection of measurement objects
Measure the location of measurement objects
Measure the states of measurement objects
Check for the NG products
Measure in 3D

Correct Position Deflection

Correct Position deflection Flowchart

Locating (Measurement Objects Not Inclined)

Locating Process flowchart (Measurement object Not inclined)

Locating (Measurement Objects Inclined)

Locating Process flowchart (Measurement object inclined)

Internal and External Measurement

Internal and External measurment flowchart

Presence Measurement

Presence Measurement flowchart

Dimension Measurement/Measurement

Dimension Measurement /Measurement flowchart

Burr Measurement

Burr Measurement flowchart

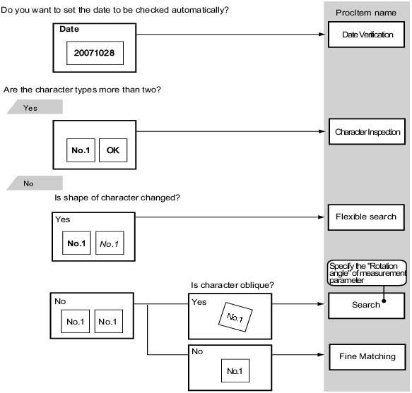
Text Comparison/Measurement

Text Comparison/Measurement flowchart

Defects Measurement

Defect Measurment flowchart

Quantity Measurement/Measurement

Quantity Measurement/Measurement flowchart

Mixing Measurement

Mixing Measurement flowchart

Measuring Height (3D)

Measuring Height (3D)

Measuring Position of Holes (3D)

Measuring Position of Holes (3D)