Selecting Measurement Processing Items Using a Chart

Select processing items appropriate to the target using the chart.
Item
References
Performing position compensation for objects
Measuring the position of objects
Inspecting the status of objects
Inspecting for defective products

Position Compensation

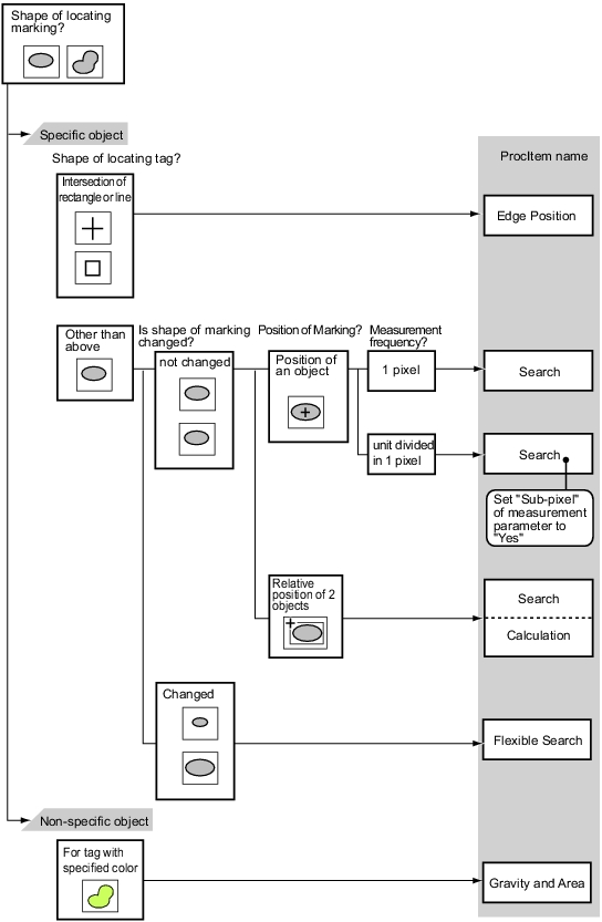
Position Compensation Chart

Locating (Measurement Objects Not Inclined)

Location Positioning Chart (When Measurement Objects Are Not Tilted)

Locating (Measurement Objects Inclined)

Location Positioning Chart (When Measurement Objects Are Tilted)

Internal and External Inspection

Interior/Exterior Inspection Chart

Presence Inspection

Presence Inspection Chart

Dimension Inspection/Measurement

Dimension Inspection/Measurement Chart

Burr Inspection

Defect/Burr Inspection Chart

Text Comparison/Inspection

Text Verification/Inspection Chart

Defect/Contamination Inspection

Defects/Contamination Inspection Chart

Quantity Inspection/Measurement

Quantity Inspection/Measurement Chart

Inspection for Presence of Different Objects

Mixing of Different Objects Inspection Chart

Hole Position Measurement

Hole Position Measurement Chart